Пытаетесь войти в свою учетную запись, но не можете, потому что система говорит вам «Ваш компьютер не в сети. Войдите в систему с помощью последнего пароля, который на нем использовался»? Не волнуйтесь, это не повод сразу переустанавливать операционную систему или искать способы выполнения сложной процедуры по сбросу пароля. В данном случае сначала попробуйте выполнить несложные шаги, которые описаны ниже, а уже после, если не поможет, переходите к поиску других вариантов решения проблемы.
Инструкция
1. Находясь на экране входа в систему, нажмите и удерживайте клавишу Shift, а затем нажмите «Перезагрузка» в нижнем правом углу экрана. Сам компьютер при этом не будет перезагружен, но вы попадете в меню особых вариантов загрузки.
2. На экране Выбор действия нажмите Диагностика, затем Дополнительные параметры, а затем – Командная строка. На этот раз компьютер перезапустится, и вы увидите процесс подготовки командной строки.

3. Для запуска командной сроки введите пароль к своей учетной записи.
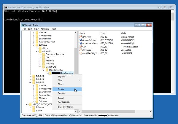
4. В окне командной строки введите regedit и нажмите Enter для запуска редактора реестра.
5. В окне реестра откройте следующий раздел:
HKEY_USERS.DEFAULTSoftwareMicrosoftIdentityCRLStoredIdentities
6. Внутри раздела StoredIdentities вы увидите отдельные подразделы для каждой учетной записи системы. Все, что вам нужно здесь сделать, это определить подраздел учетной записи, с входом в которую у вас возникли проблемы и удалить его.

7. Закройте командную строку и выберите продолжение использования операционной системы.
8. Также перейдите на страницу управления устройствами Microsoft (вы можете сделать с вашего телефона, например), войдите в свою учетную запись и удалите устройство, на котором у вас возникла проблема с входом. Для этого просто нажмите на ссылку «Удаление компьютера».

Теперь попробуйте войти. Проблема должна исчезнуть.





























































